智睿思维基于模型的系统工程软件
(MBSES)
            智睿思维基于模型的系统工程软件(MBSES)是一个辅助实施基于模型的系统工程(MBSE)工作的软件工具。它为系统工程师建立系统的数字化模型提供支持。MBSES基于OMG(对象管理组织)的国际化标准SysML(Systems Modeling Language,系统建模语言)/UML(Unified Modeling Language统一建模语言)标准,为系统工程师建立复杂系统的需求模型、结构模型及动态行为模型提供帮助。MBSES建立的系统数字化模型是具有内在相互关联的数字化模型。这种具有内在相关关联的数字化模型能够使您在整个系统工程的各个工作阶段中,始终保持一个具有一致数据关系的、动态更新的系统模型。MBSES软件能够帮助您方便、快速的生成和维护这个数字化系统模型,为在一个组织中实施MBSE工作提供支持。
MBSES主要功能特点如下:
中文国产化MBSE软件工具
智睿思维基于模型的系统工程软件(MBSES)是一个纯中文软件。它由国内专心致力于基于模型系统工程技术研发的创业公司“广州智睿思维科技有限公司”开发,具有完全的自主知识产权。软件不但是在操作界面方面上采用中文,而且对于MBSE标准中的模型名称、概念进行了中文化。同时,MBSES完全兼容英文标准,工具栏、用户手册中的元素类型都采用中英文双语说明,有利于对照理解。图中的构造型可以中、英文切换。最终模型数据的导出,兼容英文标准,同其它国外同类软件完全接轨。
支持SysML9种图
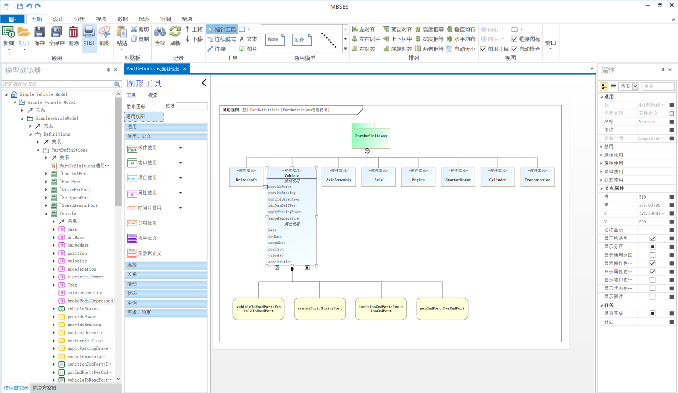
模块定义图
模块定义图定义系统的结构。通过定义系统中各种类型的元素,以及元素之间的关系,形成系统的结构关系。
                内部模块图
内部模块图用来说明一个模块的内部结构
                参数图
参数图用于说明系统设计约束。
                包图
包图定义包及包之间的层次关系,以及包中包含的元素。
                用例图
用例图是一个通过创建用例说明进行需求分析的工具。
                活动图
活动图通过各种活动来描述系统的行为。
                状态机图
状态机图关注系统中的结构如何根据随时间变化产生状态的改变。
                    需求图
需求图是用来建立需求和系统中其它模型元素之间关系的图形。
                    序列图
序列图说明随着时间推移而发生的行为和事件的序列。
                    模型检查、引用、子类查询
“检查”功能检查系统模型的正确性、一致性。通过“检查”,可以发现建模工作中遗漏的、未修正的模型数据。
                “引用”查询某个类被当作类型使用的情况,“子类”功能查找以此元素作为父类(泛化)的所有继承类,包括多层继承的子类。
                变更分析帮助您监控模型的变动以及变动元素的影响情况。通过分析需求和其它元素 之间变动时的相互影响,可追踪和评估每个版本模型的完整性和一致性。
已删除元素即使再次打开软件也可以恢复
                参数图、活动图、序列图、状态机图仿真
参数图仿真可以通过执行脚本计算系统的性能指标,验证性能需求的符合性。活动图、序列图、状态机图仿真动态模拟系统行为模型的运行,帮助理解或检查系统行为模型的正确性,并可以通过执行脚本(C语言、JavaScript、MATLAB等)进行参数传递或计算系统性能指标的变化。
            
        体系工程建模、仿真推演
支持UAF1.2标准、DoDAF2.0标准及GJB10301标准。可建立体系的全景、能力、操作(作战)、服务、系统、数据和信息、项目、标准、安全等视点(视角)的各种视图。能够基于作战活动视图或系统活动视图等进行仿真,完成体系需求论证、体系架构设计、作战过程推演等工作。
        报表和发布数据
你也可以通过MBSES主菜单,或者图形列表工具栏,将图片导出为图片、PDF文件 或者Word文件。也可以在图形中选择节点,直接将部分节点图形复制到其它软件。
					 发布数据意味着将整个系统的模型数据完整地导出,作为方案评审、归档或后续名专业设计工作的输入。 MBSES 可以将整个系统模型导出为一个 Word 文件。在导出时,可以设置导出元素的顺序 ,并且这个顺序在“确定”之后会自动保存下来。下次再导出文档,自动按保存的顺序。
导出文件的格式按照模板文件格式。您可以修改模板文件中的样式,然后保存。 以后将按照新的文件格式导出 Word 报表。
        产品版本
智睿思维基于模型的系统工程软件有两个版本,“免费试用版”和“企业版”。
免费试用版
免费试用版是一个单机版的软件工具,运行于Windows环境,即装即用,方便简单,但是涵盖了绝大部分功能,而且不限时间、不限模型元素和图的数量、无需注册,而且免费服务(通过微信公众号)。无论个人使用,或是个人为企业工作目的使用,都可以免费使用此版本的软件。请到“服务”页面下载和安装使用。
企业版
                    企业版是一个基于网络的应用软件,需要安装数据库服务。专业版可以多人协作,同时建模,模型数据可以互相引用,适合大型系统、团队工作。
                    
                    企业版是一个 收费软件,针对企业客户。如需了解详情,请通过微信公众号联系在线客服。
                

